วันพฤหัสบดีที่ 25 กุมภาพันธ์ พ.ศ. 2559

Hide and Restore icons from Windows10 Navigation pane (Reg file)



 


วิธีซ่อน/คืนค่าไอคอนต่างๆใน Nevigation pane




quick-accessA. ซ่อน/คืนค่า Quick access

 

โดยส่วนตัวผมคิดว่า Quick access มันก็มีประโยชน์กับการใช้งานอยู่ แต่ถ้าคุณไม่ต้องการใช้ก็สามารถซ่อนได้
วิธีทำ
1. กด Windows+r พิมพ์ regedit > OK > Yes > ในโปรแกรม Registry Editor ให้คุณคลิกเข้าไปที่...
HKEY_CLASSES_ROOT\CLSID\{679f85cb-0220-4080-b29b-5540cc05aab6}\ShellFolder
2. คลิกขวาที่่ ShellFolder > Permissions ...
3. ที่ช่องด้านขวา, ดับเบิลคลิก Attributes DWORD > เปลี่ยน Value data 
จาก a0100000 เป็น
 a0600000
 ก็จะเป็นการซ่อน Quick access
*เนื่องจากการซ่อน Quick access มีความจำเป็นต้องแก้ไข Permissions (Take ownership) หลายขั้นตอนพอสมควร, และผมก็ไม่อยากจะ Capture ภาพประกอบให้ดูลายหูลายตาด้วย จึงขออธิบายในรูปแบบ VDO น่าจะเข้าใจง่ายกว่านะครับ

Note:
* ในการแก้ไข Permissions, หลังจากคุณติ๊กถูกที่ Replace owner on subcontainers and objects เรียบร้อยแล้ว คุณจะเลือกติ๊กถูกให้เป็น Full control เฉพาะชื่อของคุณก็ได้ แต่ใน VDO ผมเลือกติ๊กถูกทุก User ก็เพราะ ฐานความรู้ของคนอ่านแต่ละคนไม่เท่ากัน, คอมพิวเตอร์ของแต่ละคนก็ไม่เหมือนกัน และผมก็ไม่รู้ด้วยว่าคุณ sign in ด้วยUser แบบไหน (ขอกันเน่าไว้ก่อนว่างั้นเถอะ)
** ถ้าคุณแก้ไข Permissions เรียบร้อยแล้ว คุณสามารถสร้าง Reg file เพื่อนำมาเป็น switch ปิด/เปิด Quick access ได้ วิธีการก็ให้คุณคลิกขวาที่ ShellFolder key เลือก Export ...
แต่เพื่อไม่ให้เป็นการเสียเวลาให้คุณ Download Reg file Hide/Restore Quick access ได้จากลิงค์นี้ครับ เมื่อดาวน์โหลดไฟล์.zip มาแล้วให้คุณ Extract file.zip ถ้าคุณต้องการ ซ่อน/คืนค่า Quick access ก็ให้เลือกดับเบิลคลิกที่ File.reg ตามต้องการครับ

https://drive.google.com/open?id=0B-A6vTPybct7UWlMR3VrOE9hS1E

 



ome-driveB. ซ่อน/คืนค่า One Drive

 

 






C. ซ่อน/คืนค่าโฟลเดอร์ทั้ง 6 ใน This PC และ Navigation pane.

ในที่นี้หมายถึงการซ่อนโฟลเดอร์ดังต่อไปนี้ Desktop, Documents, Downloads, Music, Pictures, Videos ในหน้าต่าง This PC และ Navigation pane ทั้งใน This PC และ Navigation pane
Hide and Restore Folders (Desktop, Documents, Downloads, Music, Pictures, Videos) From Widows Explorer


How To Remove the Folders From This PC on Windows 10
https://www.youtube.com/watch?v=Ht3gcu9CK1Y



 



D. ซ่อน/คืนค่า Removable Drive.

Hide & Restore Removable-Drive icon from Navigation pane
1. กด Windows+r พิมพ์ regedit > OK > Yes > ในโปรแกรม Registry Editor ให้คุณคลิกเข้าไปที่...
HKEY_LOCAL_MACHINE\SOFTWARE\Microsoft\Windows\CurrentVersion\Explorer\Desktop\
NameSpace\DelegateFolders\{F5FB2C77-0E2F-4A16-A381-3E560C68BC83}
2. คลิกขวาบน {F5FB2C77-0E2F-4A16-A381-3E560C68BC83} เลือก Delete ปิดโปรแกรม regedit
* ถ้าคอมพิวเตอร์ของคุณยังไม่มีการเปลี่ยนใดๆให้คุณ Sign out หรือ Restart ครับ




Network inconE. ซ่อน/คืนค่า Network icon.


1. กด Windows+r พิมพ์ regedit > OK > Yes > ในโปรแกรม Registry Editor ให้คุณคลิกเข้าไปที่...
HKEY_CLASSES_ROOT\CLSID\{F02C1A0D-BE21-4350-88B0-7367FC96EF3C}\ShellFolder
2. คลิกขวาบน ShellFolder > Permissions ทำการ Take ownership ให้เรียบร้อย (แบบเดียวกันกับใน VDO หัวข้อ A.ซ่อน/คืนค่า Quick access)
3. ที่ช่องด้านขวา, ดับเบิลคลิกที่ Attributes DWORD จากนั้นเปลี่ยน Value data จาก b0040064 เป็น b0090064
** ถ้าคุณต้องการคืนค่า (Restore) Network icon ก็ให้คุณกลับเข้าไปเปลี่ยน Value data ให้ไปเป็นb0040064 ถ้ายังไม่มีการเปลี่ยนแปลงให้คุณ Sign out หรือ Restart




วันอาทิตย์ที่ 7 กุมภาพันธ์ พ.ศ. 2559

Turn off automatic update and install Windows apps and Store



วิธีปิด Windows apps กับ Store ใน gpedit.msc และ regedit



ผมไม่ได้บอกว่าคุณควรปิดหรือเปิด Options ต่างๆของ Windows apps กับ Windows Store นะครับ เรื่องนี้คุณต้องตอบคำถามเอง, แต่ถ้าให้เดาเล่นๆสักข้อ ผมเดาว่าคนอ่านส่วนใหญ่ที่เข้ามาอ่านบทความนี้ ถ้าไม่มีความรู้สึกรำคาญกับพวกนี้จริงๆ ก็สงสัยคุณจะใช้ Windows ของเก๊ละสิท่า...ว๊าายย!!
Turn off or on Automatic update and install Windows apps and Store
ในบทความนี้ผมแค่จะบอกว่า คุณสามารถจัดการกับ Windows apps กับ Windows Storeได้ ทั้งโดยการตั้งค่าใน Group policy และใน Registry editor ครับ

* Note: 
- OS support : Windows Server 2012, Win 8, Win RT หรือรุ่นที่ใหม่กว่า
- OS Review ของผมคือ Windows 10 Pro






A. ตั้งค่าใน Group policy

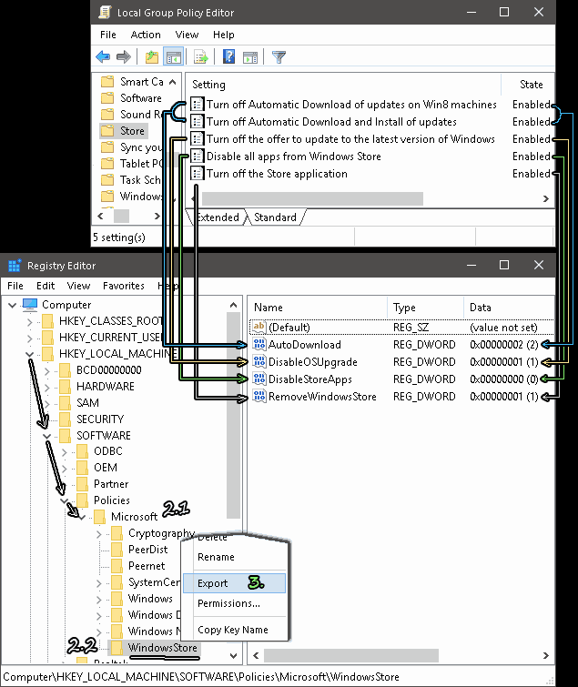
1. กด Windows + r (เปิด Run) พิมพ์ gpedit.msc > OK
2. คลิกเข้าไปที่ Computer Configuration > Administartive Templates > Windows Components > Store
3. ที่ช่อง Setting จะมี Policy ต่อไปนี้
3.1 Turn off Automatic Download of updates on Win8 machines (ปิดออโต้ดาวน์โหลดของ Apps)
3.2 Turn off Automatic Download and Install of updates (ปิด ออโต้ดาวน์โหลดและติดตั้ง Apps)
* การตั้งค่าข้อ 3.1, 3.2 จะมีความสัมพันธ์กัน กล่าวคือถ้าคุณตั้งค่าข้อใดข้อหนึ่ง ระบบจะตั้งค่าอีกข้อให้สอดคล้องให้โดยอัตโนมัติ และใน Registry ก็จะใช้ Dword 32 bit Value ตัวเดียวกันด้วย (ดูตัวอย่างความสัมพันธ์ใน VDO clip ข้างล่าง)
Turn off or on Automatic update and install Windows apps and Store in gpedit
3.3 Turn off the offer to update to the latest version of Windows (ปิดการแจ้งอัปเดท Apps รุ่นล่าสุด)
3.4 Disable all apps from Windows Store (ปิดทุก Apps จาก Windows store) * ใน Win 8, 8.1 จะไม่มี policy นี้
3.5 Turn off the Store application (ปิดการเข้าถึง Windows store App)

4. วิธีตั้งค่า: ดับเบิลคลิกบน Policy ที่คุณต้องการตั้งค่า โดย...
- Not Configured เป็นค่า Default ในทางปฏิบัติมันคือการ "เปิดใช้งาน" เหมือนกับตัวเลือก Disabled, แต่จะต่างกันตรงที่ ถ้าคุณตั้งค่าเป็น Disabled ระบบจะสร้างข้อมูลใน Registry ด้วย, แต่ตัวเลือก Not Configured จะไม่มีการสร้างข้อมูลใน Registry และตัวเลือกนี้ก็สามารถใช้ลบการตั้งค่าใน Registry ได้ด้วย (ดูตัวอย่างใน VDO)
- ถ้าคุณต้องการ "ปิด" ให้คุณเลือกเป็น Enabled > OK
- ถ้าคุณต้องการ "เปิด" ให้คุณเลือกเป็น Disabled > OK



B. ความสัมพันธ์ของการตั้งค่าใน Group Policy กับการสร้างข้อมูลใน Registry

1. กด Windows + r พิมพ์ regedit > OK > Yes
2. คลิกเข้าไปที่ HKEY_LOCAL_MACHINE\SOFTWARE\Policies\Microsoft
2.1 ถ้าคุณยังไม่เคยตั้งค่าใดๆใน Group policy (ตามข้อ A.) คุณจะคลิกเข้ามาสุดทางที่ Microsoft key
2.2 ถ้าคุณได้ตั้งค่าใน Group policy ไปแล้ว ระบบก็จะสร้างคีย์ที่ชื่อ WindowsStore และสร้าง DWORD 32 bit Value พร้อมกับตั้งค่าให้ (ภาพตัวอย่าง ผมตั้งค่า Policy เป็น Enabled ทั้งหมด)
Turn off windows apps and store in regedit
3. ถ้าคุณต้องการสำรองการตั้งค่า หรือนำการตั้งค่าไปใช้กับคอมพิวเตอร์เครื่องอื่น ก็สามารถทำได้โดยการคลิกขวาบน WindowsStore key เลือก Export ตั้งชื่ออะไรก็ได้
การนำไปใช้งาน: คุณก็แค่ดับเบิลคลิกที่ File.reg ที่คุณใช้คำสั่ง Export แค่นั้นการตั้งค่าก็เสร็จแล้วครับ

 VDO วิธีปิด/เปิด Options ต่างๆของ Windows apps กับ Store 

ใน gpedit.msc และ regedit

 


  

ข้อดี/ข้อเสีย ของการ ปิด/เปิด Options ต่างๆของ Windows apps กับ Store

ข้อดีของการเปิด กับไม่ได้ตั้งค่าอะไรเลย (Default): คุณก็จะได้ใช้ apps ต่างๆของ Microsoft ที่มีความสามารถเป็นรุ่นใหม่ล่าสุดอยู่ตลอดเวลา

ข้อเสียของการเปิดก็คือ Apps ต่างๆที่ Microsoft แถม (แกมบังคับใช้) มากับ Win 8-10 นั้น ยิ่งคุณใช้งานมากไม่ได้ถอดการติดตั้งเลย, เพื่อให้ Apps พวกนี้เรียกใช้งานให้ไวขึ้น Microsoft ก็เลยเลือกให้มันทำงานอยู่เบื้องหลังคอยสูบทรัพยากรเครื่องของคุณไปด้วย ซึ่งมันมีส่วนให้เครื่องทำงานช้า ซึ่งจะช้ามากช้าน้อยก็ขึ้นอยู่กับว่าคุณมี apps พวกนี้กี่ตัว และคุณได้กำหนดคุณสมบัติอื่นๆที่เกี่ยวข้องกับ apps อย่างไรด้วย




Remix OS Review


Remix OS Review


อธิบายง่ายๆเลยนะ Remix OS เป็นระบบปฏิบัติการที่ Jide ได้นำ Android มาพัฒนาต่อยอดให้สามารถใช้งานได้เหมือนกับใช้ PC ครับ

ภาพรวมของ OS

รวมๆแล้วทั้งหน้าตา และวิธีการใช้งานก็ใกล้เคียงกับที่เราใช้ PC กระแสหลักอย่าง Windows ครับ โดยเฉพาะการออกแบบ GUI เรียกได้ว่าถอดออกมาจาก Windows 8, 10 เดะเลย!....อื๊อ!..พูดซะน่าเกลียดเชียว มันเป็นเรื่องบังเอิญอะไรรึเปล่า ทีมงานนักพัฒนาเค้าอาจไม่ได้ตั้งใจลอกก็ได้ ออกแบบไปๆมาๆ พอทำเสร็จแล้ว เหล่าทีมงานก็ถอยออกมาดูกันอีกรอบ แล้วอุทานออกมาว่า...ไอ๋หย๋าา! อัวะว่าหน้าตามังเหมือง Wing 10 มากไปรึเป่าหว่า?
ฮะฮ่า! ผมแค่เขียนหยอกเล่น ความจริงทีมนักพัฒนาเขาก็บอกแล้วว่า อยากให้มันเหมือนกับ Win 8 แต่ผมว่ามันเหมือน Win 10 มากว่า (ดู VDO ข้างล่าง) ซึ่งข้อดีของการที่มันมี GUI เหมือนกับ Windows ก็มีนะครับไม่ใช่ไม่มี กล่าวคือ คนใช้งาน Remix ก็จะได้รู้สึกว่าได้ใช้ OS ที่คุ้นเคยไง ช่วยให้ผู้ใช้ลดเวลาการปรับตัวได้ในระดับหนึ่ง

Remix OS & Product


รูปแบบ และช่องทางการใช้งาน OS มีให้คุณเลือกกัน 2 แบบคือ

1. ดาวน์โหลดมาติดตั้งเองกับ Flash drive, External HDD, SSD: คุณสามารถ Download Remix มาใช้ฟรี ครับ วิธีการติดตั้งก็ง่ายแสนง่าย เอาเป็นว่ามันง่ายกว่าการติดตั้งโปรแกรมทั่วๆไปซะอีก สำหรับวิธีการติดตั้งก็มี File.txt แนบมากับไฟล์ที่คุณดาวน์โหลดครับ
เรื่องที่ผมคิดว่าแย่ สำหรับการนำ Remix มาติดตั้งเองก็คือ  ความต้องการใช้อุปกรณ์ของ Remix ค่อยข้างสูง กล่าวคือ ถ้าคุณจะเอาไปติดตั้งกับ External HDD, SSD แบบนี้ไม่มีปัญหา แต่ถ้าคุณต้องการติดตั้งใน Flash drive ก็ต้องดูตรวจสอบกันก่อน ในคู่มือติดตั้ง Remix แนะนำให้ใช้ USB 3.0 flash drive ที่มี Writing speed 20MB/s โอย! Flash drive 3.0 เดี๋ยวนี้มีคนใช้กันเยอะแยะ แต่ถ้าจะเอารุ่นที่มี Writing speed สูงถึง 20MB/s นี่สิที่ผมคิดว่าไม่เข้าท่า เพราะ Flash drive 3.0 มันไม่ได้มี Writing speed สูงขนาดนั้นทุกยี่ห้อนะครับ ความจริงคุณจะเอาไปทดลองติดตั้งใน Flash drive ที่มี Writing speed ต่ำกว่าที่ระบุไว้มันก็ติดตั้งผ่านแหละ แต่เวลาเอาไป Boot ใช้งานจริงมันใช้การไม่ได้เท่านั้นเอง
ถ้าลดสเป็คลงมาให้ติดตั้งและรันได้กับ Flash drive 2.0 หรือพวกการ์ดความจำต่างๆได้ เหมือนกับ Linux OS ก็น่าจะมีคนสนใจดาวน์โหลดมาใช้กันอีกมากนะครับ, 
ถ้าถามว่า 
ทำไมถึงเอามาเปรียบเทียบกับ Linux ? ก็เพราะว่า Remix ต่อยอดมาจาก Android และ Android มันก็พัฒนามาจาก Linux ไง และถ้าเอาไปเปรียบเทียบกับต้นตำหรับอย่าง OS ในตระกูล Linux (Linux Distribution) ทุกวันนี้ Linux มีการพัฒนาในหลายๆด้านที่ก้าวล้ำกว่าที่คุณใช้ OS มหาชนอย่าง Windows ด้วยซ้ำไป แต่ทำไม Linux ใช้ทรัพยากรเครื่องน้อยจัง แถมยังไวกระฉูดได้ใจด้วยสิ

Remix Mini and Ultra Tablet



2. ซื้อผลิตภัณฑ์สำเร็จรูปของ Remix มาใช้: มีให้เลือกอยู่ 2 ผลิตภัณฑ์คือ

- Remix Mini: หน้าตามันดูเหมือนตลับแป้งพับของสาวๆเลย ถึงจะมีขนาดเล็กจิ๋วแต่มันใช้ CPU Quad-Core 64 bit เลยนะ (CPU 4 แกน แต่ละแกนมีความเร็ว 1.2 GHz) ราคาก็แสนถูกใน VDO บอกว่าเครื่องละ $69
มีให้เลือกสองรุ่นคือ รุ่น Ram 1 GB ความจุ 8 GB กับรุ่น Ram 2 GB ความจุ 16 GB

- Remix Ultra Tablet: เป็นแท็บเล็ท Hybrid (ลูกผสม) เหมือนกับ Microsoft Surface เด๊ะๆเลย...น่านน! มีการจงใจให้เหมือนก๊อกสองด้วย นี่ถ้าเป็น Apple ผมว่าป่านนี้แผนกกฎหมายคงได้ออกอาการน้ำลายเยิ้ม ไปแล้วมั๊ง...แบบกูจะได้แดกเงินค่าฟ้องอีกแล้วโว๊ยย!...
ผมเดาเอาเองว่าเขาคงจะมีการขออนุญาตกันมั๊ง เพราะไม่เห็นมีข่าวว่า บริษัทเล็กนุ่ม (Microsoft) จะออกมาโวยวายอะไร และถ้ามองในมุมกลับถือเป็นเรื่องดีซะอีก เพราะในลักษณะนี้มันก็เหมือนกับเป็นการช่วยโปรโมทสินค้าของ Microsoft ไปอีกทาง ลองคิดกันดีๆครับ สมมุติว่าคุณสร้างผลิตภัณฑ์ออกมาแล้วมีคนเอาไปเลียนแบบ, มีคนเอาชื่อไปอ้างอิง กับการที่คุณสร้างผลิตภัณฑ์ออกมาแล้วไม่มีใครพูดถึงเลย ถ้าเป็นคุณ คุณคิดว่าแบบไหนมันน่าวิตกกังวลมากกว่ากัน?

เรื่องของ Apps

ที่เป็นจุดขาย และทีมงานของ Remix เอามานำเสนอบ่อยๆก็คือ มันมี Microsoft office มาให้ใช้ด้วยนะเออ แต่เป็น MS office ชุดเล็กครับความสามารถของโปรแกรมก็ลดลงไปตามนั้น ส่วนภาพรวมของ Apps อื่นๆให้คุณนึกถึงการใช้ Apps ของ Android ครับว่ามันมีให้เลือกใช้มากน้อยขนาดไหน, เพียงพอต่อการใช้งานในชีวิตประจำวันของคุณหรือไม่ เป็นต้น

สรุป:
การเปิดตัว Remix ในแบบ Free OS, ราคาผลิตภัณฑ์ที่ย่อมเยา, งานออกแบบที่สวยแบบเรียบๆตามสมัยนิยม (ถึงมันจะจงใจให้เหมือนผลิตภัณฑ์ของ Microsoft แต่ก็นับว่าสวยหละ) รวมกับ Apps ที่รองรับ Android ทุกวันนี้ก็มีจำนวนมโหฬาร ก็เรียกได้ว่าเป็นจุดขายได้ในระดับหนึ่ง แต่ Remix จะขึ้นไปอยู่แถวหน้าได้หรือไม่นั้น คงต้องดูกันระยะยาวว่าจะมีข้อเสนออะไรดีๆมาล่อใจผู้ใช้ได้หรือเปล่า คงไม่ต้องไปเทียบอะไรมาก เอาแค่คู่แข่งใกล้ตัวอย่าง Android ทุกวันนี้ ขนาดหม้อหุงข้าวมันยังเข้าไปรันนั้นได้เลย...!??...นี่ผมไม่ได้อำเล่นนะ ไม่เชื่อคุณลองถาม Google ดูสิ

ดูการนำเสนอ Remix ในรูปแบบ VDO clip ดีกว่า